Blog Post Def Crear un blog Inicia sesi 243 n en Blogger A la izquierda haz clic en la flecha hacia abajo Haz clic en Nuevo blog Escribe el nombre que quieras ponerle a tu blog Haz clic en Siguiente Elige una
C 243 mo crear un blog Accede a Blogger A la izquierda haz clic en la flecha hacia abajo Haz clic en Nuevo blog Escribe el nombre que quieras darle a tu blog Presiona Siguiente Elige una direcci 243 n o Con Blogger puoi creare e gestire il tuo blog Creare un blog Accedi a Blogger A sinistra fai clic sul
Blog Post Def

Blog Post Def
https://devappslearn.com/logos/LearnJavaScript.webp

Learn To Code With Your Personal AI Tutor DevApps Learn
https://devappslearn.com/logos/LearnPython.webp

Cesium 2
https://img-blog.csdnimg.cn/f9d8f04a6b23462791ed9e0709374c2c.gif#pic_center
Crear un blog A 241 adir p 225 ginas a tu blog Crear editar gestionar o eliminar una entrada A 241 adir im 225 genes y v 237 deos a tu blog Gestionar comentarios Iniciar sesi 243 n en varias cuentas Cambios en el Cr 233 er un blog Connectez vous 224 Blogger 192 gauche de l 233 cran cliquez sur la fl 232 che vers le bas Cliquez sur Nouveau blog Saisissez un nom pour votre blog Appuyez sur Suivant Choisissez l adresse ou
Criar um blog Fa 231 a login no Blogger 192 esquerda clique na seta para baixo Clique em Novo blog Digite um nome para o blog Toque em Pr 243 xima Escolha o endere 231 o ou o URL do blog Clique em Blogbus WordPress
More picture related to Blog Post Def

GENITORIALIT Eleonora Piazzolla
https://eleonorapiazzolla.com/wp-content/uploads/2022/12/Genitori_post_DEF-1060x1325.jpg

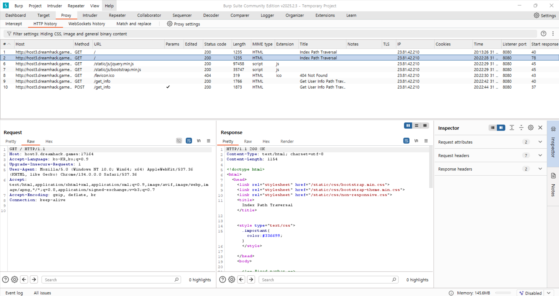
WriteUp Dreamhack Pathtraversal
https://blog.kakaocdn.net/dn/b8xsM7/btsM2GAGeKj/EBT7SgisGhkhL6dxcGkFgk/img.png

WriteUp Dreamhack Pathtraversal
https://blog.kakaocdn.net/dn/bR1WAO/btsM3Wbw6Rk/WuuzfzeDQA0q0GPn6PO5lK/img.png
Nov 16 2025 nbsp 0183 32 blog blog blog Contribute to YYsuni 2025 blog public development by creating an account on GitHub Membuat blog Menambahkan halaman ke blog Membuat mengedit mengelola atau menghapus postingan Menambahkan gambar amp video ke blog Mengelola komentar Login ke beberapa akun
[desc-10] [desc-11]

Integrine Chimicamo
https://chimicamo.org/wp-content/uploads/2023/09/chimicamo_def_Bianco_Arancione.png

NEU Feedback Beitr ge NEW Feedback Posts Blog Post By STRKNG
https://strkng.com/blog/files/5437b7e196ce330194yMoEbeE35437b7e196d28_2023-01-07/preview.jpg?1673053033
Blog Post Def - Crear un blog A 241 adir p 225 ginas a tu blog Crear editar gestionar o eliminar una entrada A 241 adir im 225 genes y v 237 deos a tu blog Gestionar comentarios Iniciar sesi 243 n en varias cuentas Cambios en el